A Single Partner for Everything You Need With more than 450 technology partners in its ecosystem, Optiv provides clients with best-in-class security technology and solutions that equip organizations to detect and manage cyber threats effectively and efficiently in today's growing attack surface. Optiv's Partner of the Year Awards recognize forward-thinking innovation, performance and growth, and unparalleled technology solutions.
We Are Optiv Security Greatness is every team working toward a common goal. Winning in spite of cyber threats and overcoming challenges in spite of them. It’s building for a future that only you can create or simply coming home in time for dinner. However you define greatness, Optiv is in your corner. We manage cyber risk so you can secure your full potential.
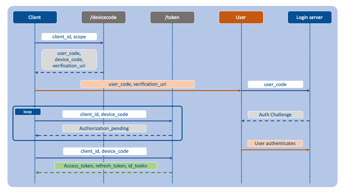
Breadcrumb Home Insights Microsoft 365 OAuth Device Code Flow and Phishing August 17, 2021 Microsoft 365 OAuth Device Code Flow and Phishing During a recent red team engagement, we found that the target organization used a well-known identity access management (IAM) product for their multi-factor authentication (MFA) solution. Most of their Internet-facing login portals, such as Office365 and Citrix portals, were behind this IAM platform; however, their users were allowed to enable multiple MFA options, including Email OTP (one-time passcode). Given these situations, we thought a phishing campaign abusing Microsoft 365 OAuth device code flow would be a great attack vector for potentially bypassing their MFA and gaining access to the applications from the Internet. Image Figure 1: Email OTP Enabled for MFA Microsoft OAuth Authentication Flow According to Microsoft, it uses OAuth device authorization grant to allow users to sign in to input-constrained devices such as smart TVs, IoT devices or printers. To enable this authorization flow, the device will have the user visit a webpage from another device’s browser to sign in. Once the user signs in, the device can request access tokens as needed. Image Figure 2: Microsoft OAuth Device Code Flow To explain what this is doing: A user initiates an application on a device, which supports this device authorization grant flow. The application connects the /devicecode endpoint with the client_id of the application and the permission scopes, such as Files.ReadWrite. The /devicecode endpoint sends back user_code, device_code and verification_uri. The user now visits the verification_uri and submits the user_code. Azure will prompt the user to complete the authentication process and accept the presented permission scopes. The device continuously connects to the /token endpoint with client_id and device_code. After the user’s successful login, it gets access_token, refresh_token (if offline_access scope was consent) and id_token. How Can We Abuse This for Phishing? An attacker creates a fake Azure App leveraging Azure Active Directory. The attacker requests user_code, device_code and verification_uri by connecting to /devicecode endpoint with client_id of the created Azure App. After receiving necessary items, the attacker sends a phishing email to a victim soliciting them to visit the verification_uri and enter the user_code. The victim submits the user_code and completes the normal Microsoft sign-in, and accepts the permission consent. The attacker requests access_token and refresh_token from /token endpoint to impersonate the victim. The access_token can then be used to access the victim’s Office365 products, including Outlook mail leveraging Microsoft Graph API. By default, the access_tokens are valid for 60 days and refresh_tokens are valid for a year Thus, with refresh_token, one can continuously re-request for the victim’s access_token for persistence purposes. Practical Example of Microsoft OAuth Device Code Phishing One perk about this phishing technique is that we do not need to build custom phishing infrastructure (e.g., creating a phishing server and landing page). We can use pretty much everything provided by Microsoft since we are technically leveraging their legitimate OAuth authentication flow. Creating Azure Application First, we need to create an Azure application. This application will serve as an endpoint where we will generate client_id and device_code, which are later used for obtaining the victim’s access_token, refresh_token and id_token. Steps: Azure Portal → Azure Active Directory → App registrations → New registration Image Figure 3: Azure App Registrations Next, enter a name for the application. This can be anything such as “Optiv Remote User Management”, etc. For Supported account types, select “Accounts in any organizational directory (Any Azure AD directory – Multitenant) and personal Microsoft accounts (e.g., Skype, Xbox)” so that target users could use their business Microsoft accounts to allow the application consents. Image Figure 4: Azure Register an Application This will create our Azure application and make a note for the Application (client) ID value. This will serve as client_id value. Image Figure 5: Azure App client_id Finally, change Allow public client flows to “Yes” under the Authentication section and select “Save.” Image Figure 6: Azure App Authentication Launching Phishing Campaign To conduct the device code phishing, we first need to make a POST request to /devicecode endpoint to obtain user_code and device_code. Postman, an API testing and development platform, can be very useful for this. 1) HTTP POST Request to /devicecode Endpoint https://login.microsoftonline.com/organizations/oauth2/v2.0/devicecode client_id 54c9f794-489c-4473-8407-XXXXX (*Application ID from the Azure App) scope Contacts.Read Files.ReadWrite Mail.Read Notes.Read Mail.ReadWrite openid profile User.Read email offline_access *Note: A full list of the scope can be found at Microsoft.com. Make sure to carefully check permissions required for each scope since some require admin consent. Image Figure 7: POST Request to /devicecode Endpoint Next, upon obtaining the user_code, we need to send a phishing email to the victim. This is the only tricky part of this phishing attack since you need to lure the victim to visit the verification_uri and enter the user_code. Another caveat is that obtained user_code and device_code will expire 15 minutes after they have been generated. Thus, if they expire, you will be required to regenerate them and resend the phishing email. For our engagement, we came up with the following phishing email template: Image Figure 8: Example Phishing Email We registered our phishing domain to send emails from Microsoft Outlook. Also, the reason why we did not embed the hyperlink for the verification_uri (https://microsoft.com/devicelogin) was that our phishing email kept landing in the spam folder. Though we are not 100% sure, we think Microsoft may have done some subtle filtering for hyperlinked verification_uri and user_code combinations not originating from a Microsoft email domain. We observed this behavior from our dynamic testing at that time, so we decided to make our phishing email like the above. If the phishing attempt was successful and the victim visited the verification_uri, entered the user_code, and completed authentication, the victim would have seen the following devicelogin and permission consent pages: Image Figure 9: Microsoft Devicelogin Page for Entering user_code Image Figure 10: Example Sign in Page Image Figure 11: Example Device Permissions Requested Page Image Figure 12: Example Final Page After Accepting Permissions As for the attacker, they will need to keep checking whether the victim completed the authorization process by sending a POST request to /token API endpoint after the phishing email is sent. Once the authorization process is completed, it will present a bearer token formatted access_token and refresh_token, which you can use to mimic the victim’s access. 2) HTTP POST Request to /token Endpoint https://login.microsoftonline.com/organizations/oauth2/v2.0/token client_id 54c9f794-489c-4473-8407-XXXXX (*Application ID from the Azure App) code <device_code> (*Example: FAQABAAEAAAD--DLA3VO7QrddgJg7WevrafD5YlswpVDFrAq_avAeRuloI07HQehfaP-8QEeTzrP0k24tIrsNKgrltMt7RIsWieb_OJhqJInked8PpsCh5CMhwFqakM0y2sG3fphtxTevtxozvVk5rR_xOCKPmxg W5WkvHGOjuQwlAOFB7Qo4ni8PjfAYRKx6tGqv39c9_sIgAA) grant_type urn:ietf:params:oauth:grant-type:device_code Image Figure 13: Authorization Pending Image Figure 14: Authorization Granted & Gain Bearer access_token For example, with the access_token, the attacker can now access the victim’s email inbox using Microsoft Graph API. Image Figure 15: Accessing Victim's Outlook Mail Inbox Automation of Device Code Phishing Going back to our red team scenario, our goals were to: Launch a Microsoft 365 device code phishing attack Gain access to the target user’s inbox (*The targets were ones whom we had already compromised passwords for via password spraying against their MDM solution. We used airCross created by Matt Burch to perform a password guessing attack.) Trigger the Email OTP for MFA options Read the created Email OTP code from the victim’s inbox Bypass MFA We originally found a great open-source framework, TokenTactics created by revrsh3ll to conduct our phishing attack. The tool was designed to contain all the necessary functions and tactics to abuse Azure JSON Web Token (JWT). We highly recommend trying it out. Leveraging his tool, however, we decided to create a simple Python script to automate some of the device code phishing flow to solely meet our goals. The first function getDeviceCode() was created to request for user_code and device_code. Image Figure 16: getDeviceCode Image Figure 17: Example of Running devicePhish.py – Getting user_code & device_code Next, using the newly obtained device_code, the getAccessToken() function continuously loops through the authorization process. If the phishing attack is successful, it will yield an access_token and refresh_token; otherwise, the loop will end after 15 minutes due to the token expiration. Image Figure 18: getAccessToken Image Figure 19: Example of Victim Entering user_code Image Figure 20: Example of Running devicePhish.py – Obtaining access_token & refresh_token With access_token, the getMail() function keeps looking for an email containing specific text. For our case, it was looking for a string “MFA – One Time Code” within the email text, so if we were to trigger the Email OTP, it would have sent the temporary code to the victim’s inbox. If it finds the right email, it prints out the email context with the OTP code and saves the email_id value. Image Figure 21: getMail Image Figure 22: Example OTP Email Image Figure 23: Example of Running devicePhish.py – Reading OTP Email Finally, with the stored email_id value, the deleteMail() function will delete the OTP email from the victim’s inbox. Image Figure 24: deleteMail Image Figure 25: Example of Running devicePhish.py – Deleting OTP Email The script used in this demo can be found here: Microsoft365-devicePhish Mitigation of Microsoft OAuth Device Code Phishing This device code phishing attack can be mitigated by making configuration changes for Azure AD. Under the Enterprise applications settings, prevent users from giving consent to all applications. Image Figure 26: Mitigation If the above solution is too restrictive, then please check out the following best practices provided by Microsoft: Configure how end-users consent to applications Managing consent to applications and evaluating consent requests References https://o365blog.com/post/phishing/ https://threatpost.com/microsoft-seizes-domains-office-365-phishing-scam/157261/ https://github.com/rvrsh3ll/TokenTactics By: Daniel Min Threat Management Technical Manager | Optiv Daniel Min is a Technical Manager in Optiv’s Threat Management practice with a concentration on various simulated security assessments. Daniel is a Subject Matter Expert (SME) in cybersecurity assessments including breach simulations, perimeter and internal penetration testing, web application and cloud security testing. He has a strong passion for security vulnerability researching, exploit development and tool automations. Share: Source Zero® Red Team Email Phishing Microsoft 365 OAuth Device Code Phishing Office 365 Phishing Threat Penetration Testing Copyright © 2026 Optiv Security Inc. All rights reserved. No license, express or implied, to any intellectual property or other content is granted or intended hereby. This blog is provided to you for information purposes only. While the information contained in this site has been obtained from sources believed to be reliable, Optiv disclaims all warranties as to the accuracy, completeness or adequacy of such information. Links to third party sites are provided for your convenience and do not constitute an endorsement by Optiv. These sites may not have the same privacy, security or accessibility standards. Complaints / questions should be directed to Legal@optiv.com
Copyright © 2026 Optiv Security Inc. All rights reserved. No license, express or implied, to any intellectual property or other content is granted or intended hereby. This blog is provided to you for information purposes only. While the information contained in this site has been obtained from sources believed to be reliable, Optiv disclaims all warranties as to the accuracy, completeness or adequacy of such information. Links to third party sites are provided for your convenience and do not constitute an endorsement by Optiv. These sites may not have the same privacy, security or accessibility standards. Complaints / questions should be directed to Legal@optiv.com